pokemon go怎么充值皮卡丘幣?pokemon go皮卡丘幣獲取上限是多少?下面一起隨小編來看看詳細的攻略介紹吧!
每日P幣取得上限:
一天只能領50P幣=500m(按分鐘取整計算)

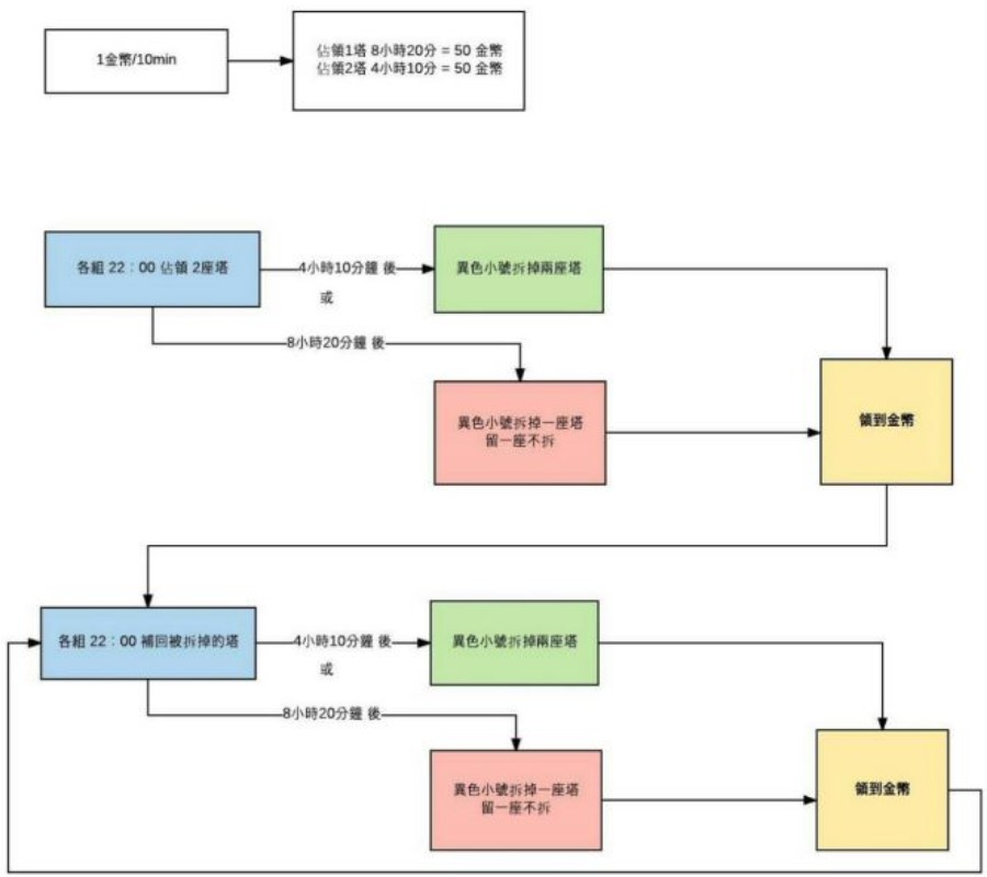
流程圖

每日道館上限:一天只能占20道館
計算分析:
1個道館=8h20m (500m/10=50P幣) (50*1=50P幣)
2個道館=4h10m (250m/10=25P幣) (25*2=50P幣)
3個道館=2h50m (170m/10=17P幣) (17*3=51P幣→50P幣)
4個道館=2h10m (130m/10=13P幣) (13*4=52P幣→50P幣)
5個道館=1h40m (100m/10=10P幣) (10*5=50P幣)
6個道館=1h30m (90m/10=9P幣) (9*6=54P幣→50P幣)
7個道館=1h20m (80m/ 10=8P幣) (8*7=56P幣→50P幣)
8個道館=1h10m (70m/10=7P幣) (7*8=56P幣→50P幣)
9個道館=1h (60m/ 10=6P幣) (6*9=54P幣→50P幣)
10個道館=50m (50m/10=5P幣) (5*10=50P幣)
11個道館=50m (50m/10=5P幣) (5*11=55P幣→50P幣)
12個道館=50m (50m/10=5P幣) (5*12=60P幣→50P幣)
13個道館=40m (40m/10=4P幣) (4*13=52P幣→50P幣)
14個道館=40m (40m/10=4P幣) (4*14=56P幣→50P幣)
15個道館=40m (40m/10=4P幣) (4*15=60P幣→50P幣)
16個道館=40m (40m/10=4P幣) (4*16=64P幣→50P幣)
17個道館=30m (30m/10=3P幣) (3*17=51P幣→50P幣)
18個道館=30m (30m/10=3P幣) (3*18=54P幣→50P幣)
19個道館=30m (30m/10=3P幣) (3*19=57P幣→50P幣)
20個道館=30m (30m/10=3P幣) (3*20=60P幣→50P幣)
皮幣充值教程
1、首先肯定是掛網絡加速器啦,要將自己的谷歌賬號選區定在日本或者是美國,所以連接網絡加速器的時候,記得選擇這兩個國家的網絡加速器。
2、去某寶購買自己賬號對應區的谷歌禮品卡。
3、到谷歌商店,將購買的禮品卡充入帳號中。
4、到游戲中,用已經充值好的谷歌賬號購買金幣。
以上就是小編帶來的全部內容了,小伙伴們如果覺得有用的話可以關注本網站哦!
pokemon go
養成游戲7.5分
pokemon go是一款對現實世界中出現的寶可夢進行探索捕捉、戰斗以及交換的游戲 。玩家可以通過智...
抵制不良游戲 拒絕盜版游戲 注意自我保護 謹防受騙上當 適度游戲益腦 沉迷游戲傷身 合理安排時間 享受健康生活